Introduction
*Please note that the availability of certain features outlined in these release notes will vary depending on the package and add-ons that you have purchased as well as the account type that you have (admin/agent user). For any questions related to your Lofty package or feature availability, please contact Lofty Support (support@lofty.com).
Release Date
Tuesday, November 30, 2021.
Summary
CRM 3.38
Listing Discovery: Smart Listings
Smart Listings is a feature that is part of the Listing Discovery Page that creates a better user experience for finding and maintaining listings for your leads. This feature was previously in closed beta but is now open to all users. Please take a look at the full article here.
Learn More: Smart Listings
Enterprise Optimizations
We had made additional approvement and optimizations to the newer Enterprise Edition.
Filter by Group
A new menu is available on the People Page that is used to filter out leads that belong within specific groups. Here is where the new menu is found:
Search for Agent by Email Address
When filtering leads by assignee on the People Page, you can now search by the user's email address in addition to their name. This is available for any of the role filters, not just "Agent":
Mailers Improvements
The following improvements have been made to the mailer features that are built into Lofty.
Advanced Recipient Filters
When setting up a mail campaign for existing leads as the recipients, the selection options used to be limited to selecting a segment, pipeline stage, or preconfigured filter. Now you can click on the Advanced Filters option and you will be redirected to the People Page where you can access all available filters before clicking Continue to move on with that selection as the recipients.
Smart Plan Letter Support
You can now send letters via Smart Plans. This will be a new option available as a Smart Plan step:
You can select a letter design from the Lofty Design Center or create your own design. You can also select between Standard or First Class Mail.
We have also added additional systems to pause these Smart Plans when needed. Please check this article for further information.
Learn More: Self-Service Mail / Mailers
Site 5.27
Lofty Blog Editor Improvements
Two New RSS Feed Types
With this update, we support two new RSS feed formats from NAR.
Interaction Optimizations
We have made a dedicated column for the "Edit," "Delete," and "Recover" options, to make it easier to work on your blog posts.
Seller Lead Suggestions
The three most recent seller leads that match any of the following criteria will appear at the top. This will only keep track of the last three months. These suggestions can be dismissed with the "x" in the top-right but they will appear the next time the CMA page is accessed.
- Requested a Home Valuation
- Requested to Sell their Home
- Had a Property Address added to their lead profile under the "Selling" category
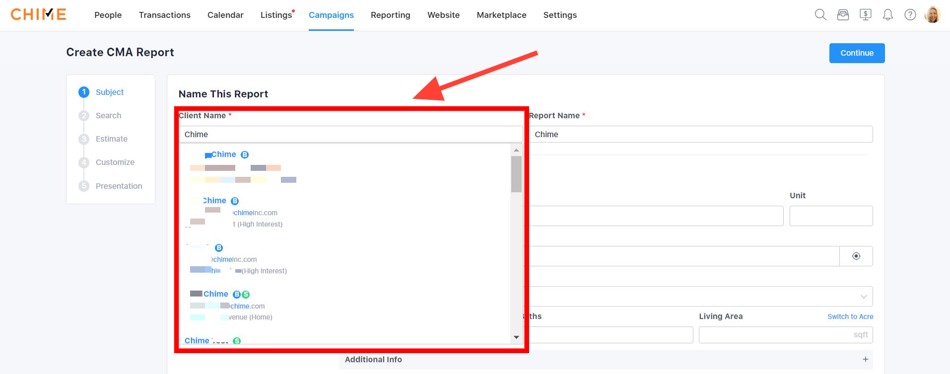
Create CMA for Existing Leads
When creating a new CMA, the "Client Name" field is required. With this update, you must choose from an existing lead already in your database. You can search by either name or email.
Improved Filter & Search Experience
The following adjustments have been made to the Search step to make everything easier to access:
Unwanted criteria can easily be deleted directly from the top section.
Customize - Page Changes
During the "Customize" step
Title Page
In addition to customizing the title, you can now customize the logo or agent photo directly for this CMA if desired. Otherwise, these will sync from the CRM/CMS.
Testimonials Page
You can now customize three reviews directly for this CMA. Otherwise, they will sync from the CMS.
Email/Text Option in Presentation Step
You now have the ability to send out the CMA link directly via email or text in the last step of the CMA building process. Please note that emails will be sent to all participants in ONE combined email thread (group email). Texts will be individual messages as group messaging is not currently supported.
Timeline & Notifications
Whenever a CMA is sent to a lead via Lofty , it will be tracked on their lead profile as a timeline entry. Also, if the lead views the report, this will be recorded on the timeline AND it will trigger an opportunity notification (the High-Interest category) so that you can be aware of when the CMA was reviewed. However, please note that this will not be listed in any particular spot of a lead profile like a property alert at this point in time–only in the timeline logs and email history.
Questions?
If you have any questions regarding this topic or any others, please reach out to our Support Team via email at <support@lofty.com>, by phone at 1 (855) 981-7557, or by chat with us through your Lofty CRM.

Comments
0 comments
Article is closed for comments.